माइक्रोचिप का कहना है कि अनुप्रयोग क्षेत्रों में उच्च-घनत्व एआई डेटासेंटर पावर, जटिल मोटर नियंत्रण और बुद्धिमान सेंसिंग शामिल हैं।
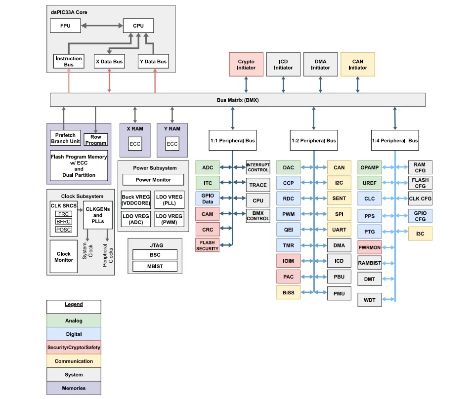
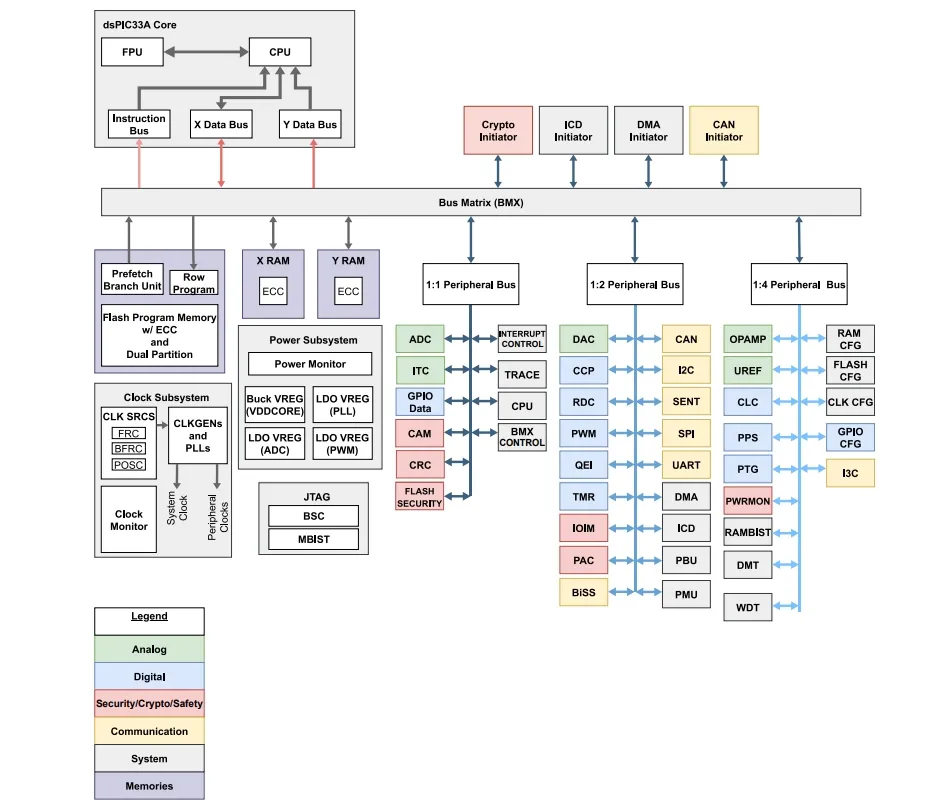
ऊपर चित्रित dsPIC33AK256MPS306 परिवार ब्लॉक आरेख है।
डीएससी
डीएससी डबल-प्रिसिजन फ्लोटिंग पॉइंट यूनिट (एफपीयू) के साथ 200 मेगाहर्ट्ज 32-बिट कोर पर बनाया गया है। और यह ढलान मुआवजे के साथ उच्च-रिज़ॉल्यूशन 78 पीएस पल्स चौड़ाई मॉड्यूलेटर (पीडब्लूएम), मल्टीपल 40 एमएसपीएस 12-बिट एनालॉग-टू-डिजिटल कन्वर्टर्स (एडीसी), 5 एनएस हाई-स्पीड तुलनित्र और डिजिटल-टू-एनालॉग कन्वर्टर्स (डीएसी) को एकीकृत करता है।
माइक्रोचिप का कहना है कि यह उच्च दक्षता वाले डीसी/डीसी कन्वर्टर्स, सहायक पावर रेल और बुद्धिमान सेंसिंग डिज़ाइन के लिए तेज़, नियतात्मक नियंत्रण लूप को सक्षम बनाता है। इसमें उच्च स्विचिंग आवृत्तियों पर काम करने वाले सिलिकॉन कार्बाइड (SiC) और गैलियम नाइट्राइड (GaN) पावर सेमीकंडक्टर पर आधारित सिस्टम शामिल हैं।
“हम देख रहे हैं कि ग्राहक व्यक्तिगत घटकों से परे देख रहे हैं और इस बात पर ध्यान केंद्रित कर रहे हैं कि वे कितनी जल्दी और आत्मविश्वास से एक प्रणाली को जीवन में ला सकते हैं,” ने कहा जो थॉमसनमाइक्रोचिप की डिजिटल सिग्नल नियंत्रक व्यवसाय इकाई के कॉर्पोरेट उपाध्यक्ष। “ये डीएससी एक ही डिवाइस में नियंत्रण, एनालॉग और सुरक्षा क्षमताओं के व्यापक सेट को एक साथ जोड़कर उन जरूरतों को पूरा करते हैं।”
क्रिप्टोग्राफी
माइक्रोचिप चिप के सुरक्षा समर्थन पर भी प्रकाश डालता है। परिवार में सुरक्षित बूट, सुरक्षित फ़र्मवेयर अपडेट और सुरक्षित डिबग लागू करने के लिए हार्डवेयर सुरक्षा सुविधाएँ शामिल हैं।
वे वाणिज्यिक राष्ट्रीय सुरक्षा एल्गोरिदम (सीएनएसए) सूट 2.0 अनुशंसित पोस्ट-क्वांटम क्रिप्टोग्राफ़िक (पीक्यूसी) एल्गोरिदम के लिए लाइब्रेरी समर्थन भी प्रदान करते हैं। और ओपन कंप्यूट प्रोजेक्ट (ओसीपी) बिजली आपूर्ति और अन्य जुड़े वास्तविक समय नियंत्रण डिज़ाइनों में आवश्यक हार्डवेयर त्वरित क्रिप्टोग्राफ़िक फ़ंक्शन हैं।
उपलब्धता
dsPIC33AK128MPS103-I/M7 उच्च मात्रा में प्रत्येक $1.20 में उपलब्ध है। आप सीधे माइक्रोचिप या वितरकों से खरीद सकते हैं।
आप परिवार के बारे में अधिक पढ़ सकते हैं माइक्रोचिप वेबसाइट, सहित डेटा शीट (पीडीएफ).
हमारी सभी माइक्रोचिप सामग्री देखें.










